With the Strategy REST API, users can now export data from their Strategy projects into a QVX table file that can be imported directly into QlikView and Qlik Sense. View the following video for more information about the REST API:







For multi-form attributes, the attribute’s forms (ex. First Name, Last Name of a Customer) will be automatically split into separate columns.
For larger datasets, only the first 50 rows of data will be displayed in the data preview.




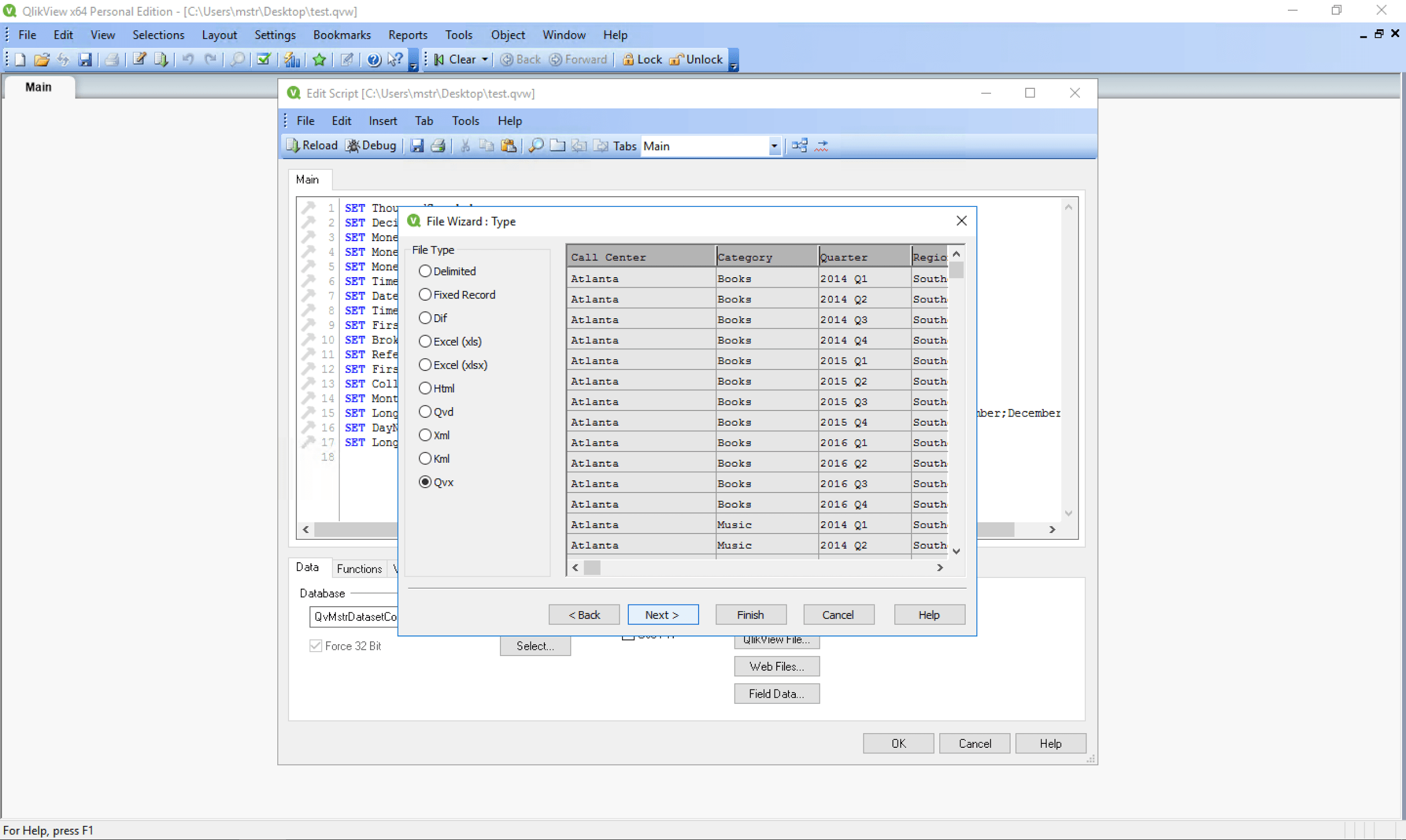
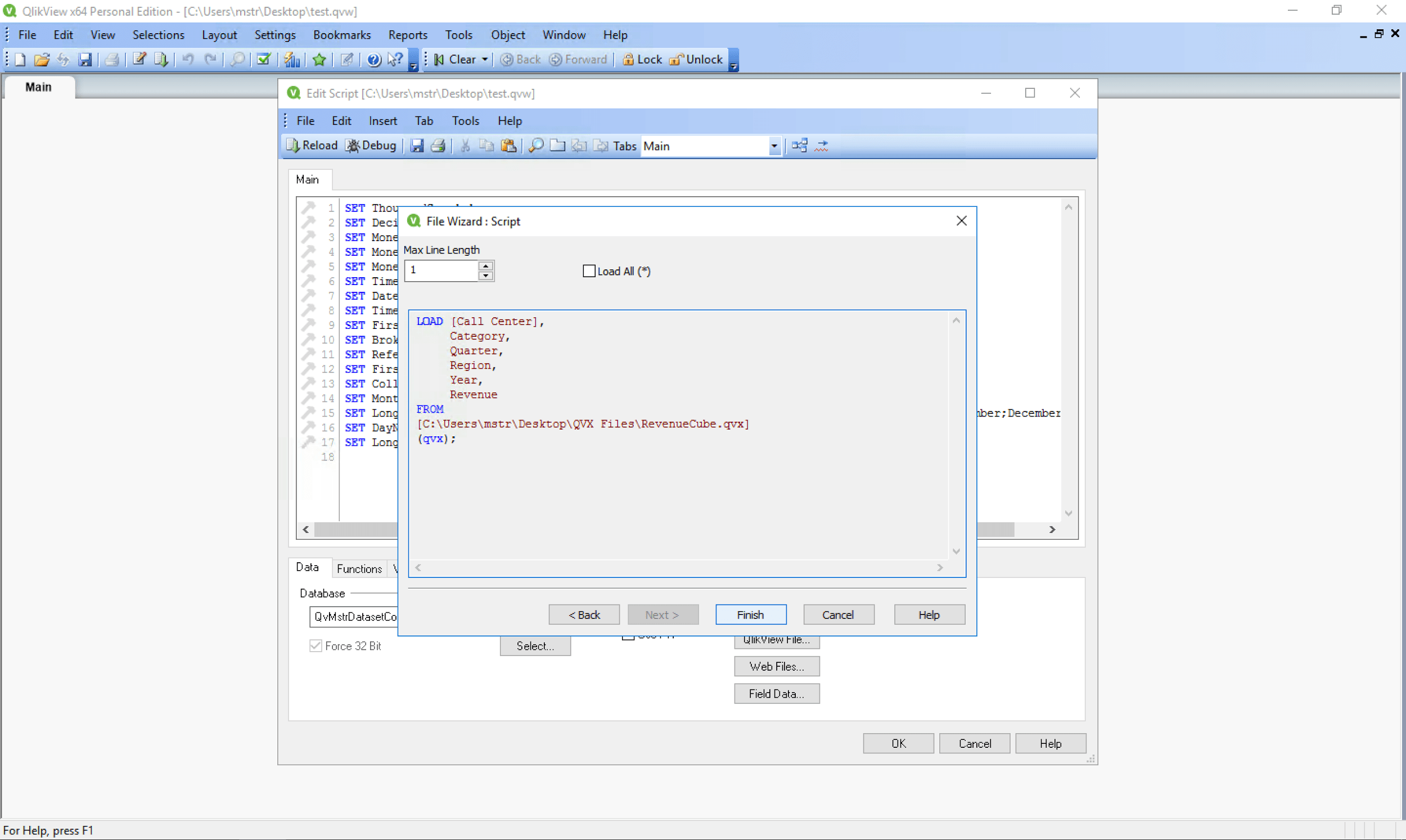
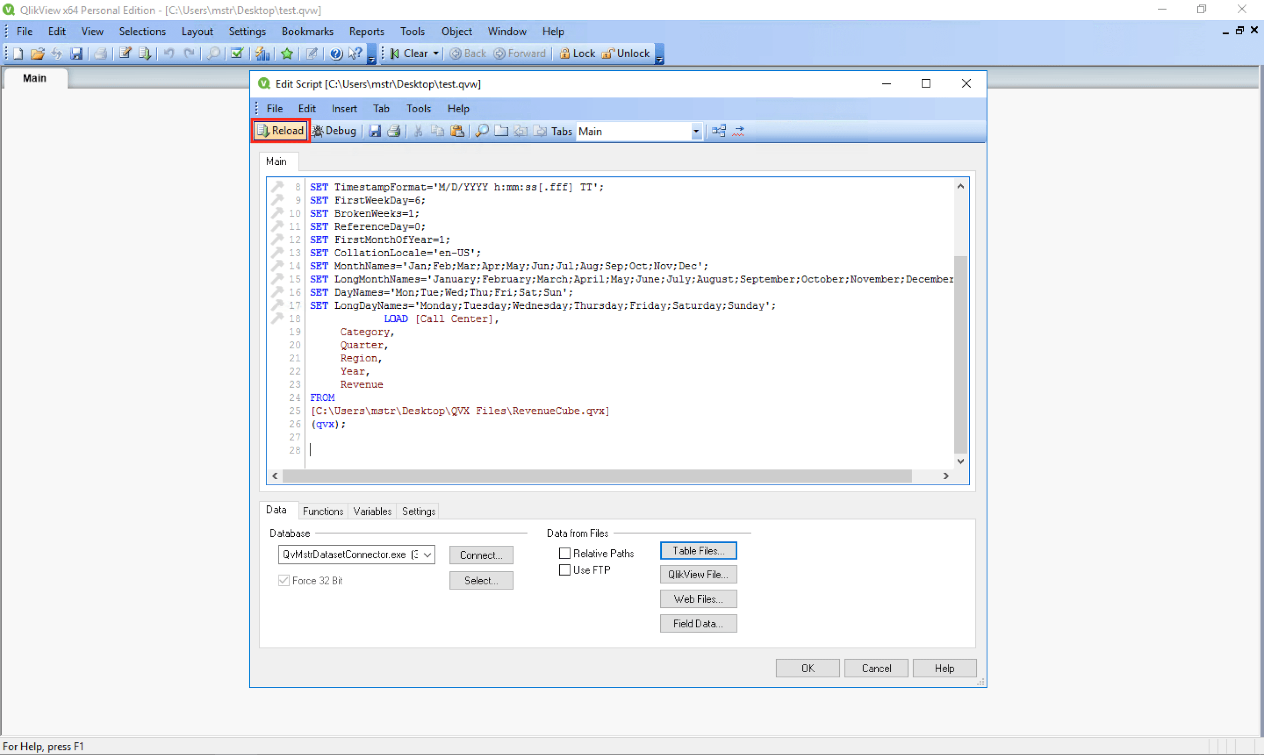
To import your new QVX file into a QlikView document:




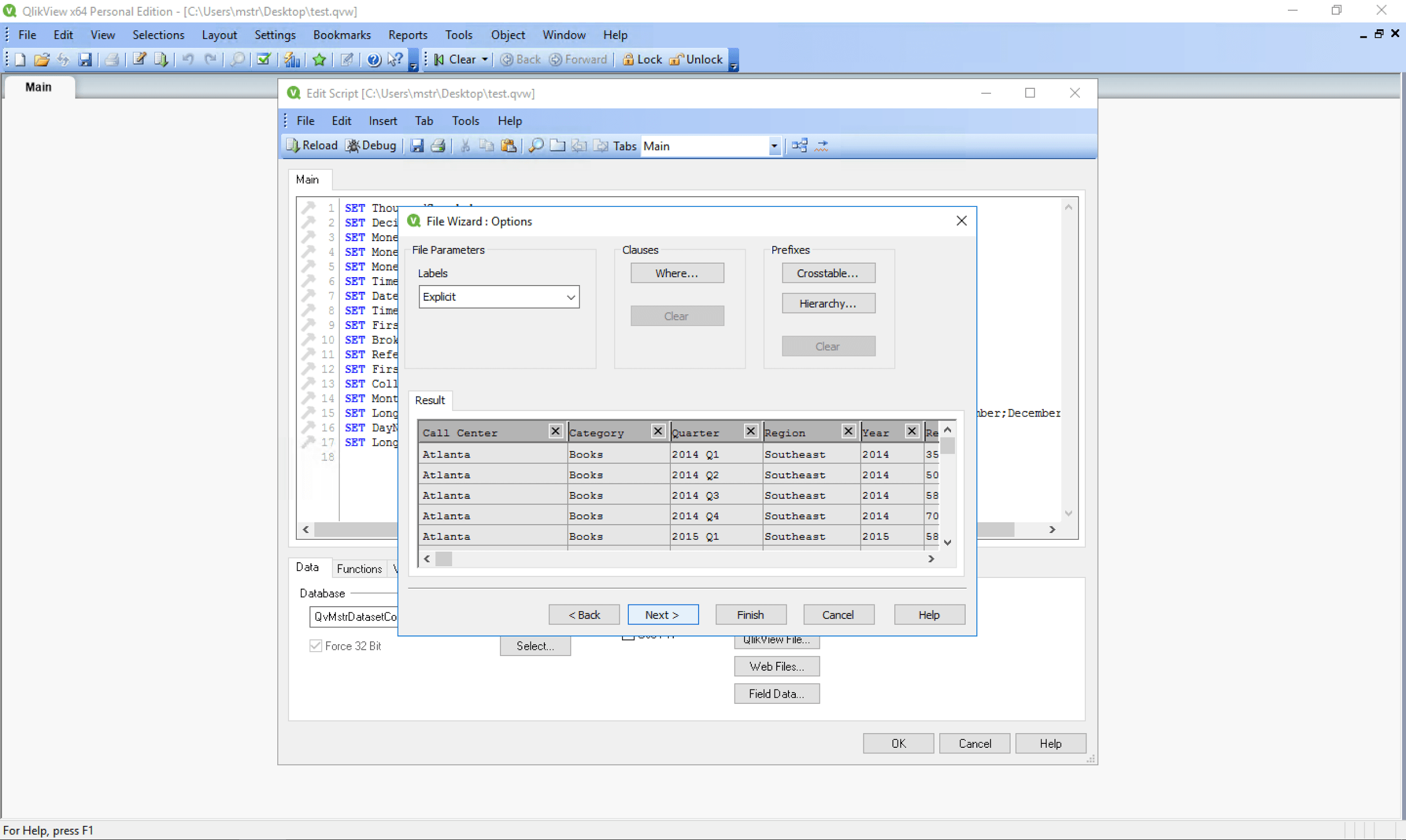
To import all the fields in the preview, just click the “Finish” button. To further narrow down which fields you wish to import from the subset that you selected in the subset/filter step in the Strategy Dataset Connector and filter your data, click the “Next” button for options to add WHERE clauses and choose which fields to include in your import:





To import your new QVX file into a Qlik Sense app:









By downloading or using this data connector, you accept and acknowledge these terms.
This data connector is provided as a sample and supported by Strategy Technical Support if the Testing Conditions are met. Defects found within the Testing Conditions will be triaged by the Strategy team as they are raised. Further adaptation may be needed for this sample to function correctly in other conditions than the Testing Conditions listed, as other conditions may not have been tested for the context of this sample. High-level guidance may be provided by Strategy Technical Support to those with an active maintenance contract, but for specific guidance or assistance in adapting this sample in different scenarios, contact your Account Executive for Strategy Professional Services involvement. Post any additional feedback within the article's comments.
Testing Conditions
This sample has been built for and tested under these conditions:
Web Browser(s):
Strategy Product(s):
3rd Party Product(s):
Interested in learning more about REST APIs or SDK? Visit the Learning Center on Community!
Feel free to view our videos on federated analytics to learn more about integrating Strategy with your favorite tools.